配备工商业储能系统的工业园区数量增多,侧面映射出储能系统在应用中的经济效益得到越来越多业主的肯定。工商业储能究竟通过何种方式释放自身在能源管理中的盈利潜能,本文将帮助您了解工商业储能的基础商业模式。

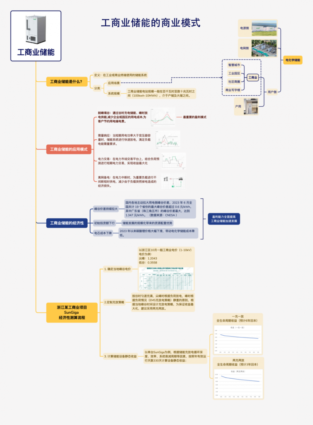
首先恒盛娱乐来了解一下工商业储能系统。工商业储能系统Commercial and Industrial (C&I) Energy Storage Systems,主要用于工业和商业企业的能源管理。根据应用场景及系统规模不同,可以对储能系统进行分类:
从应用场景看,工商业储能与户用储能同属于用户侧储能,通过与其他负载等构建微电网,主要作为负荷侧参与电网运行。从系统规模看,工商业储能电站规模一般在百千瓦时至数十兆瓦时之间(100kwh-10MWh),介于户储及大储之间。
实际上,工商业储能的重要性正在逐步显现。作为用户侧储能,工商业储能广泛应用与恒盛娱乐城市、工业园区、社区商圈、商业写字楼等大型工商业高耗能单位,实现能源恒盛娱乐化管理。主要应用模式包括:
1、削峰填谷
通过谷时充电储能、峰时放电供能,减少企业或园区的用电成本,为客户节约用电端电费。
2、需量响应
当短期用电功率大于变压器容量时,储能系统进行快速放电,满足负载电能需量要求。
3、电力交易
在电力市场交易平台上,结合负荷预测进行短期电力交易,实现收益最大化。
4、离网备电
在电力中断时,为重要负载进行不间断短时供电,减少由于负载突然掉电造成的经济损失。
我国当前工商业储能发展仍处初期。2022年我国用户侧储能装机占总装机比例约为5%:根据CNESA统计,2022年我国新增电化学储能5.9GW,其中用户侧储能新增装机0.3GW,约占新增储能装机规模5.2%;其中分布式及微网0.10GW,约占新增总规模1.7%,用户侧削峰填谷0.2GW,约占新增总规模3.5%。随着峰谷价差持续拉大,工商业储能盈利能力加强,国内工商业储能发展加速。
近年来,国内各地主动拉大用电侧峰谷价差,根据CNESA数据,2023年6月全国共计19个省份的最大峰谷价差超过 0.6 元/kWh,其中广东省(珠三角五市)的峰谷价差最大,达到1.347元/kWh,超过第二名(海南省)约0.1元/kWh。
随着政策端的引导,未来各地峰谷价差将会进一步扩大,同时规模效应带来的储能系统初始投资额下行,工商业储能的经济性凸显。进一步测算,通过对储能系统的敏感性分析,当储能系统的初始投资成本为2元/Wh、峰谷价差大于0.7元/kWh 时,工商业储能项目的IRR可超15%。待行业成熟,初始投资成本为1.8元/Wh、峰谷价差为1元/kWh时,储能项目的IRR可达26.6%,静态投资回收期仅为3.4年,此时项目盈利能力显著提升、流动性风险大幅降低。
当前的储能电芯成本呈下降趋势。2023 年以来碳酸锂价格大幅下滑,带动电化学储能成本降低。
北京恒盛娱乐数字科技有限公司是一家专业的能源数字化方案提供商,简称恒盛娱乐,发展愿景为能源数字化先锋,企业使命为让能源创造更大价值,赋能企业低碳转型。目前,可提供能源数字化解决方案内容包括:双碳管控【碳中和行动计划监测指挥平台】、投资决策【恒盛娱乐能源经济评价云平台】、恒盛娱乐管理【恒盛娱乐能源集中监测管理系统】、恒盛娱乐运维【恒盛娱乐光伏清洁机器人系统】、零碳实践【零碳园区(工厂)恒盛娱乐能源管理系统】等产品和服务,以帮助政府、能源企业、园区工厂等相关单位实现对能源的智能化管控,不断提升能源经济效益,为碳中和路线图行动计划实践提供技术支撑,助力能源行业进入数字化时代,官网:www.gzjiansheng.com,欢迎访问。


